Ahoj,
je možné pro phoca cart vytvořit jednoúrovňové url?
Děkuji
Jirka
URL
- Jan
- Phoca Hero

- Posts: 49345
- Joined: 10 Nov 2007, 18:23
- Location: Czech Republic
- Contact:
Re: URL
Ahoj, co přesně máš na mysli pod pojmem jednoúrovňové URL?
If you find Phoca extensions useful, please support the project
-
litvi
- Phoca Member

- Posts: 42
- Joined: 01 Mar 2023, 09:58
Re: URL
Ahoj,
myslím tím: www.domena.cz/produkt-123456.
Ale nyní to mám takto: www.domena.cz/polozka-menu/podkategorie ... ukt-123456
Tak jen zda jden Phoca cart nastavit tak aby v cestě URL byla jen doména a hned produkt.
Dík
Jirka
myslím tím: www.domena.cz/produkt-123456.
Ale nyní to mám takto: www.domena.cz/polozka-menu/podkategorie ... ukt-123456
Tak jen zda jden Phoca cart nastavit tak aby v cestě URL byla jen doména a hned produkt.
Dík
Jirka
- sulpher
- Phoca Professional

- Posts: 143
- Joined: 28 Feb 2017, 09:45
Re: URL
litvi,
It seems you mean there should be a direct alias to the product without heritage of categories.
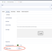
If there are not too many products, you can create a menu item to the product and hide the menu item:


using such approach you can get the expected result for few products.
But if you need an automatic conversion, then PC doesn't have such feature and probably a custom plugin is needed to change router behaviour (if it is possible to override the router).
It seems you mean there should be a direct alias to the product without heritage of categories.
If there are not too many products, you can create a menu item to the product and hide the menu item:


using such approach you can get the expected result for few products.
But if you need an automatic conversion, then PC doesn't have such feature and probably a custom plugin is needed to change router behaviour (if it is possible to override the router).